https://hagerco-ut.sandbox.operations.dynamics.com/?cmp=HGR&mi=DocuTableEnabled
Active Document Tables- lists tables and shows if the table has the ""add note" functionality enabled
To add a table NOT already listed go to the respective table and right click anywhere on the page to display "Form Information"
in this instance the Form name we were looking for was InventJournalTransfer.
search for that on the "Active Document Tables" page 
Enable and Save

Insight from Joseph's side
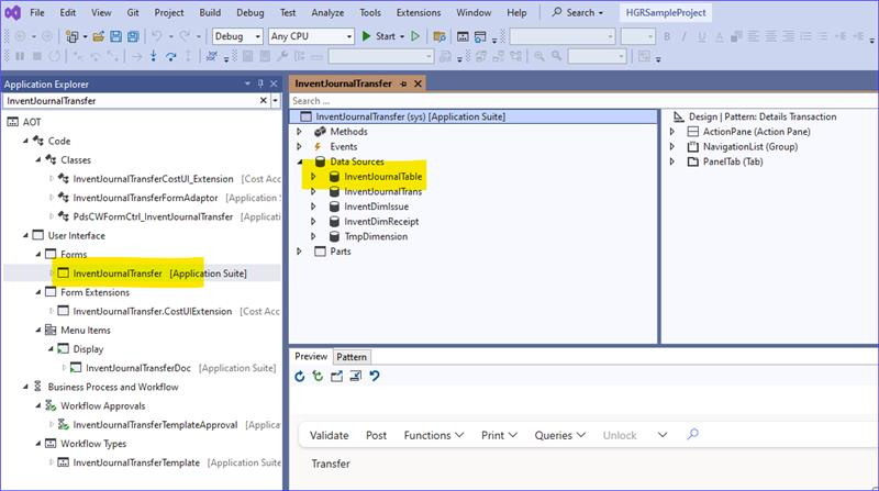
Used visual studio to lookup the form and then the primary data source i.e. table name. 

Was this article helpful?
That’s Great!
Thank you for your feedback
Sorry! We couldn't be helpful
Thank you for your feedback
Feedback sent
We appreciate your effort and will try to fix the article